学术交流

首页 > 学术交流 > 正文

张斌老师研究成果在国际顶级期刊《International Journal of Applied Earth Observation and Geoinformation》上发表

发布时间:2025-03-20 阅读数:

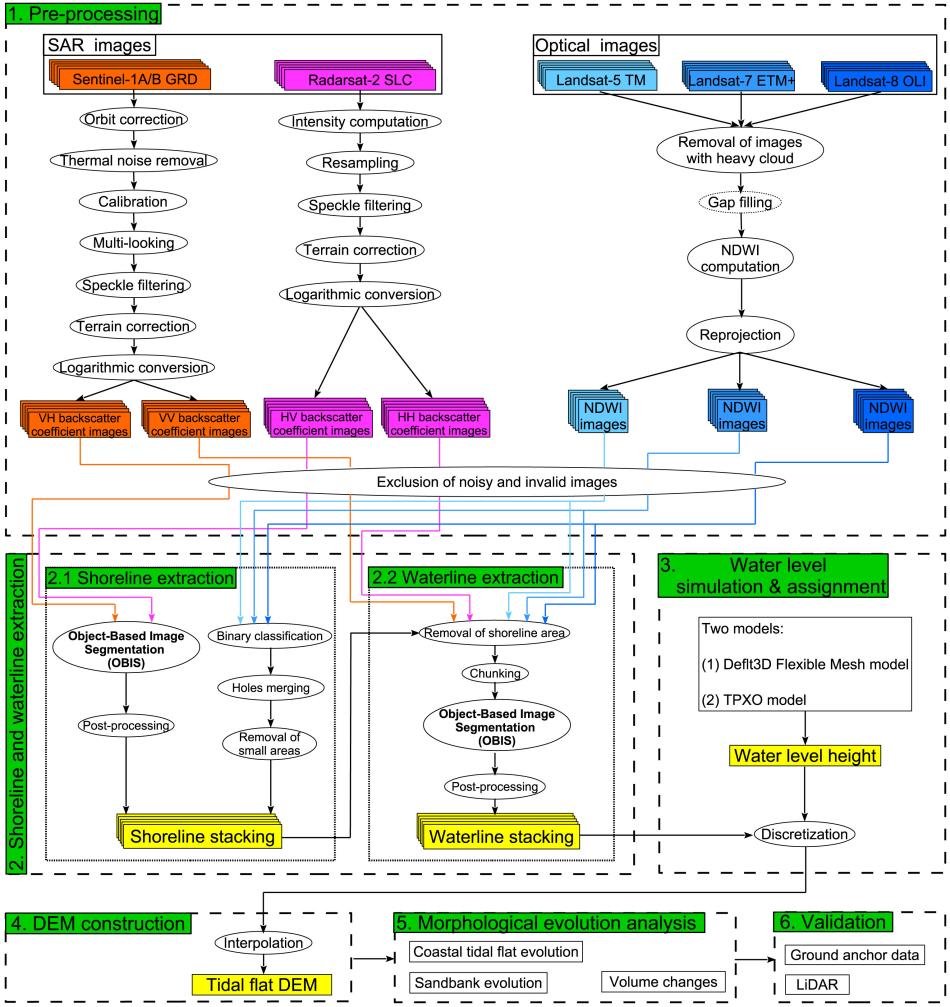
近日,我校张斌老师在融合多源遥感数据量化极端动态地表形变方面研究取得重要进展,在国际遥感领域顶级期刊《International Journal of Applied Earth Observation and Geoinformation》上(地学大类1TOP期刊;影响因子7.6)发表论文“Multi-decadal Dutch coastal dynamic mapping with multi-source remote sensing imagery”。该论文针对SAR影像在潮间带区域遭遇严重失相干,无法使用相位信息提取地表形变的问题。提出了水线+水位高度+插值的理论框架,开发了基于面向对象分割的通用遥感图像处理方法。通过融合SAR与光学影像,首次获取了荷兰瓦登海近四十年的潮滩地表模型、海岸线的侵蚀和沉积、以及沙洲的移动规律和面积等信息,构建的潮间带数字地面高程模型精度可达10-30cm。该研究突破了现有遥感技术的瓶颈,揭示了荷兰瓦登海近四十年的物质移动规律这一科学问题,对遥感与海洋科学的融合发展起到积极作用。 

1-s2.0-S1569843225000998-gr2_lrg

1-s2.0-S1569843225000998-gr7_lrg

 论文第一作者和通讯作者均为张斌老师,荷兰特文特大学、代尔夫特理工大学、三角洲研究院和比利时公司参与了研究工作。该工作得到山西省自然科学基金面上项目等的资助。

 论文全链接:https://www.sciencedirect.com/science/article/pii/S1569843225000998